- Регистрация
- 06.02.2017
- Сообщения
- 160
- Благодарностей
- 474
- Баллы
- 63
Используя Zennoposter для разработки шаблонов мы часто сталкиваемся с тем, что библиотек под C# под нужный нам ресурс либо совсем нет, либо они совсем вялые. Так и в случае с Binance, разработчики предлагают нам воспользоваться Python, Java...
https://www.binance.com/ru/binance-api
Варианты на стандартных GET/POST запросах уже были реализованы. Я же использовал библиотеку python-binance https://python-binance.readthedocs.io/en/latest/. Мой шаблон получился комбинированным Zennoposter+Python. Возможно сама идея кому-то подойдет для реализации других проектов. Ну а кто-то решится использовать этот шаблон, либо развить его дальше.
Шаблон Binance_strategy_v1.0 изначально писался на Python. Из личного опыта, есть заказчики, которые уже привыкли к интерфейсу Zennoposter и работа с консолью это для них дремучий лес. Поэтому часто комбинирую данное сочетание.
Установка.
Проверяем версию Python установленную на компьютере(сервере). Для этого в консоли набираем python --version.
Необходима версия не ниже 3.9.13. Если же версия ниже - установочный файл в папке.
Далее в консоли переходим в папку с шаблоном и запускаем файл с зависимостями - requirements.txt выполнив команду pip install -r requirements.txt.
Рабочий вариант директории шаблона будет иметь следующий вид:
Настройки.
Но, распаковав архив Вы не увидите двух файлов config.py и position.txt. Эти файлы являются рабочей средой для Zennoposter и Python, и сформируются при первоначальном запуске шаблона с Вашими настройками. При последующих запусках, шаблон будет запрашивать менять файлы или нет. Если изменения не вносились в настройках то конечно же нет.
Binance API можно получить после регистрации аккаунта https://www.binance.com/ru/my/settings/api-management. Как создать бот и получить токен Telegram через BotFather я думаю уже все знают. Во всяком случае на форуме масса публикаций на эту тему.
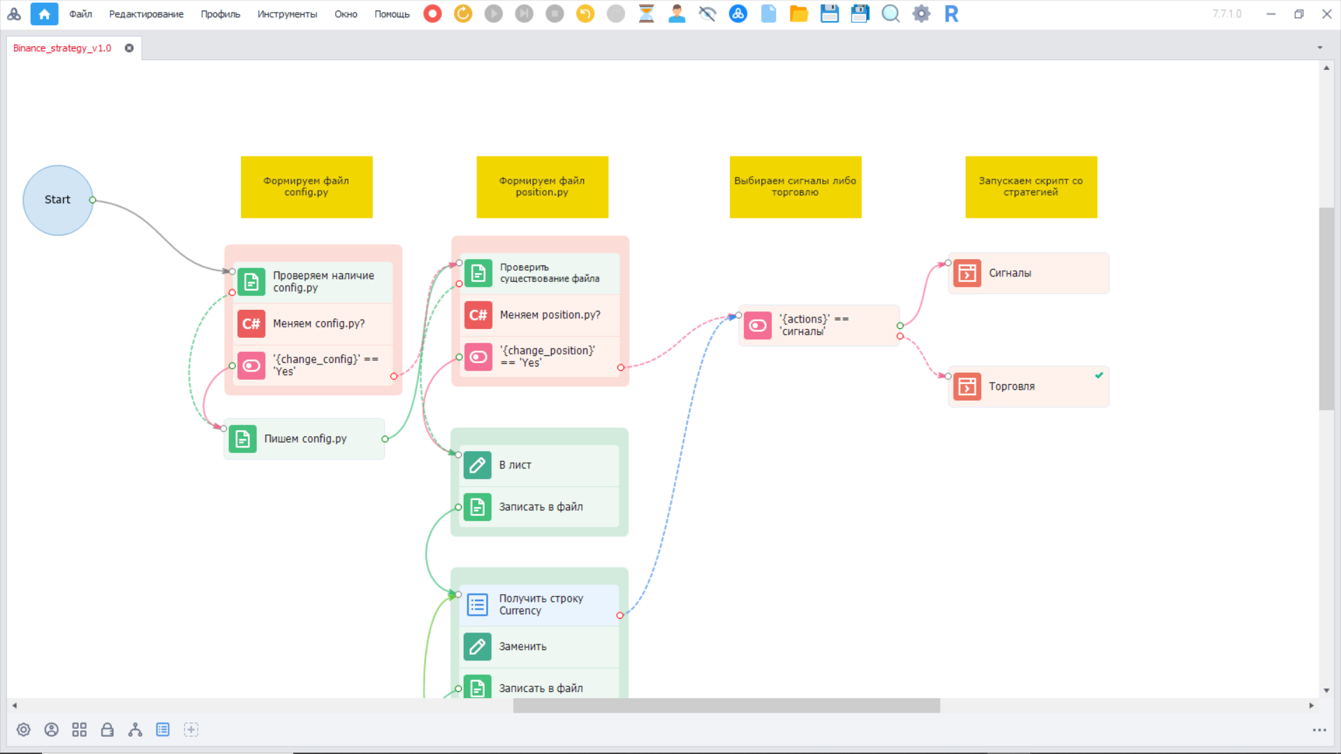
Работа шаблона.
Шаблон проверяет и при необходимости создает файлы для корректной работы скриптов Python. Затем с помощью .bat файлов запускает скрипт либо с сигналами, либо для трейдинга.
Далее происходит запуск телеграм бота. Запускаете телеграм бот командой '/start'.
После чего в меню нажимаете COMMANDS. Затем кнопку START. Интервал сигналов 30 минут. Изменить можно открыв файл в Notepad++и найдя стр.176(tele.py) или 192(trade.py) - time.sleep(1800). Время указано в сек.
Так выглядит работа в режиме сигналы.
А так в режиме торговля.
Саму стратегию трейдинга не буду описывать. Это, во-первых, долго и не посвященным в тонкости трейдинга сложно сразу вникнуть в тему, да и не входит в условия конкурса. Стратегия рабочая и актуальная. Все банально просто - команда BUY - покупаем, SELL - продаем, WAIT - ждем разворота. Но надо всегда учитывать факторы риска. Для этого включен режим сигналы. Можно протестировать любую стратегию торговли, выбрав для себя оптимальную. Либо создать закрытый канал и торговать сигналами.
Удачной охоты!
https://www.binance.com/ru/binance-api
Варианты на стандартных GET/POST запросах уже были реализованы. Я же использовал библиотеку python-binance https://python-binance.readthedocs.io/en/latest/. Мой шаблон получился комбинированным Zennoposter+Python. Возможно сама идея кому-то подойдет для реализации других проектов. Ну а кто-то решится использовать этот шаблон, либо развить его дальше.
Шаблон Binance_strategy_v1.0 изначально писался на Python. Из личного опыта, есть заказчики, которые уже привыкли к интерфейсу Zennoposter и работа с консолью это для них дремучий лес. Поэтому часто комбинирую данное сочетание.
Установка.
Проверяем версию Python установленную на компьютере(сервере). Для этого в консоли набираем python --version.
Необходима версия не ниже 3.9.13. Если же версия ниже - установочный файл в папке.
Далее в консоли переходим в папку с шаблоном и запускаем файл с зависимостями - requirements.txt выполнив команду pip install -r requirements.txt.
Рабочий вариант директории шаблона будет иметь следующий вид:
Настройки.
Но, распаковав архив Вы не увидите двух файлов config.py и position.txt. Эти файлы являются рабочей средой для Zennoposter и Python, и сформируются при первоначальном запуске шаблона с Вашими настройками. При последующих запусках, шаблон будет запрашивать менять файлы или нет. Если изменения не вносились в настройках то конечно же нет.
Binance API можно получить после регистрации аккаунта https://www.binance.com/ru/my/settings/api-management. Как создать бот и получить токен Telegram через BotFather я думаю уже все знают. Во всяком случае на форуме масса публикаций на эту тему.
Работа шаблона.
Шаблон проверяет и при необходимости создает файлы для корректной работы скриптов Python. Затем с помощью .bat файлов запускает скрипт либо с сигналами, либо для трейдинга.
Далее происходит запуск телеграм бота. Запускаете телеграм бот командой '/start'.
После чего в меню нажимаете COMMANDS. Затем кнопку START. Интервал сигналов 30 минут. Изменить можно открыв файл в Notepad++и найдя стр.176(tele.py) или 192(trade.py) - time.sleep(1800). Время указано в сек.
Так выглядит работа в режиме сигналы.
А так в режиме торговля.
Саму стратегию трейдинга не буду описывать. Это, во-первых, долго и не посвященным в тонкости трейдинга сложно сразу вникнуть в тему, да и не входит в условия конкурса. Стратегия рабочая и актуальная. Все банально просто - команда BUY - покупаем, SELL - продаем, WAIT - ждем разворота. Но надо всегда учитывать факторы риска. Для этого включен режим сигналы. Можно протестировать любую стратегию торговли, выбрав для себя оптимальную. Либо создать закрытый канал и торговать сигналами.
Удачной охоты!
- Номер конкурса шаблонов
- Одиннадцатый конкурс шаблонов
Вложения
-
27,6 МБ Просмотры: 328
Для запуска проектов требуется программа ZennoPoster или ZennoDroid.
Это основное приложение, предназначенное для выполнения автоматизированных шаблонов действий (ботов).
Подробнее...
Для того чтобы запустить шаблон, откройте нужную программу. Нажмите кнопку «Добавить», и выберите файл проекта, который хотите запустить.
Подробнее о том, где и как выполняется проект.
Последнее редактирование модератором:




Интернесно посмотреть на связку зенки с питоном.
в настройках пары выбраны для примера. битком, если честно, вообще никогда не торговал. а вообще все надо тестировать и пары и стратегии.