- Регистрация
- 06.02.2017
- Сообщения
- 165
- Реакции
- 494
- Баллы
- 63
В мире онлайн-маркетинга одной из ключевых задач является привлечение трафика на сайт по доступной цене. Особенно важно найти эффективные методы привлечения аудитории с минимальными затратами. В этой статье мы рассмотрим проблему генерации дешевого трафика и предложим решение на примере использования шаблона для рассылки в чаты на платформе Twitter.
Проблема: Дорогой трафик и неэффективные методы привлечения аудитории
Многие маркетологи сталкиваются с проблемой высокой стоимости привлечения трафика с использованием традиционных методов, таких как контекстная реклама или реклама в социальных сетях. Эти методы могут быть дорогостоящими и не всегда обеспечивать высокий уровень конверсии.
Решение: Использование шаблона для рассылки в чаты на Twitter
Одним из эффективных способов привлечения дешевого трафика является использование шаблона для рассылки в чаты на платформе Twitter. Этот шаблон позволяет автоматизировать процесс отправки персонализированных сообщений в чаты пользователей Twitter, что позволяет быстро и эффективно достигать целевой аудитории.
Преимущества использования шаблона для рассылки в чаты на Twitter:
- Низкая стоимость: Отправка сообщений в чаты на Twitter обычно стоит значительно меньше, чем использование контекстной рекламы или других каналов привлечения трафика.
- Получение целевой аудитории: Шаблон для рассылки в чаты позволяет отправлять сообщения напрямую потенциальным клиентам, что повышает вероятность их внимания к вашему продукту или услуге.
- Автоматизация процесса: Использование шаблона позволяет автоматизировать отправку сообщений, что значительно экономит время и ресурсы маркетологов.
- Персонализация сообщений: Вы можете настроить шаблон таким образом, чтобы каждое сообщение было персонализированным и соответствовало интересам конкретного пользователя.
ТЕХНИЧЕСКАЯ РЕАЛИЗАЦИЯ
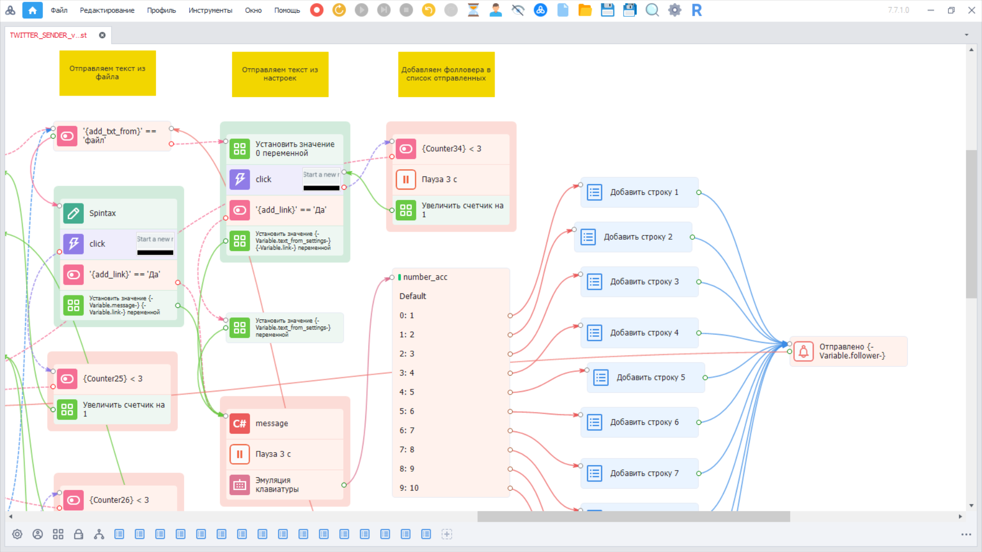
Внешний вид шаблона
Этот шаблон позволяет осуществлять рассылку поочередно с десяти ваших аккаунтов. Эта стратегия помогает снизить риск блокировки аккаунтов. Однако существенным недостатком данной стратегии, конечно, является низкая скорость рассылки.
Чтобы увеличить скорость, вы можете использовать шаблон для отправки сообщений с любого количества аккаунтов, не беспокоясь о нарушении лимитов, так как в нем предусмотрена проверка на их соблюдение.
АЛГОРИТМ РАБОТЫ ШАБЛОНА
Проверка соблюдения лимитов
Проверка на превышение лимитов осуществляется путем фиксации в отдельном файле времени начала рассылки и текущего количества отправленных сообщений с последующей проверкой на превышение лимитов.
В вышеуказанном файле будут появляться следующие записи:
a2:1715154824:0
a1:1715149087:41
где а1, а2 - это номера аккаунтов согласно настройкам.
1715149087 - время начала рассылки в формате UNIX.
41 - количество отправленных сообщений со времени начала рассылки.
В случае достижения лимитов, шаблон переходит в режим ожидания до тех пор, пока не пройдут сутки с начала рассылки.
После чего он обновляет время и начнет рассылать в новом цикле.
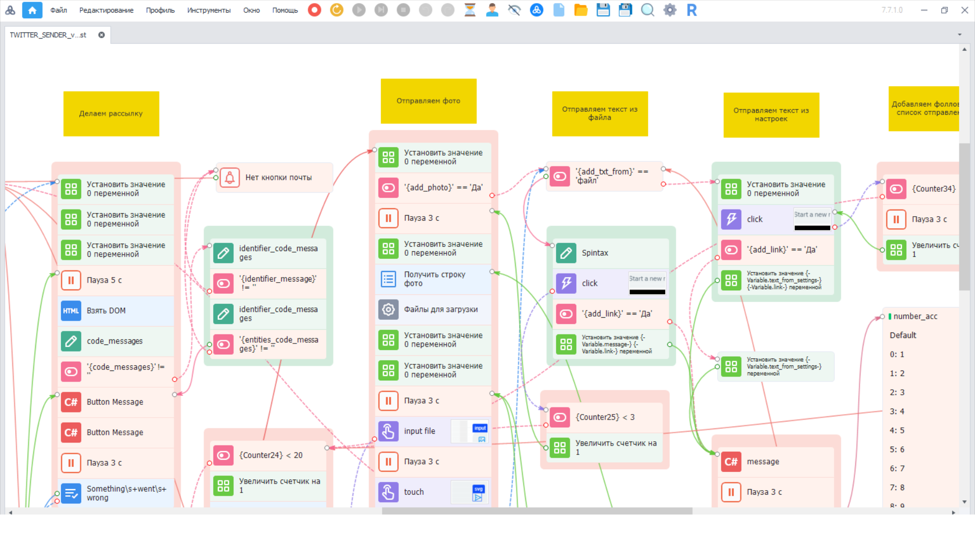
Рассылка
Этап рассылки начинается с парсинга подписчиков аккаунта. Прокручивая ленту с подписчиками, мы добавляем их в соответствующий файл. После чего мы последовательно выбираем логины и проверяем их наличие в списке уже отправленных. Список находится в директории проекта и привязывается в настройках шаблона. Если логин присутствует в списке - удаляем его и переходим к следующему.
Далее, заходим в аккаунт нашего подписчика и проверяем его на наличие ссылки на партнерку onlyfans, так как у нас в ленте могут оказаться наши конкуренты. Вы можете доработать шаблон на проверку других атрибутов в соответствии с вашей целевой аудиторией.
Если все условия соблюдены, переходим непосредственно в чат.
Рассылка происходит последовательно. В начале отправляем фото и после него текст со ссылкой. В шаблоне предусмотрено два варианта отправки текста. Первый - текст из настроек без использования Spintax и второй - из заранее подготовленного файла с использованием Spintax.
При рассылке старайтесь использовать файлы не очень большого размера, поскольку у сервиса есть ограничения, да и загрузка замедляет работу шаблона. На конечный результат рассылки это не повлияет, а вот на работу шаблона - да. Чтобы уменьшить объем загружаемых файлов, я прикрепил шаблон по обрезке фото. Он не сложный, но достаточно эффективный.
После отправки вносим изменения количества отправленных сообщений в файл для последующего контроля соблюдения лимитов.
И так повторяем всю операцию отправки в цикле с самого начала.
Подписка
Поскольку во многих социальных сетях практикуется способ привлечения новых подписчиков путем взаимной подписки, я добавил такой блок в этот шаблон. После рассылки 20 сообщений, шаблон переходит в группы, где мы делаем репостинг. Парсим активные группы, выбираем из списка одну из групп. Переходим в нее и выбираем активные аккаунты. После этого, поочередно заходим в три выбранных аккаунта и подписываемся на пять последних подписчиков в каждом из них. Таким образом, мы призываем их сделать то же самое в ответ. И если у вас интересный аккаунт и может привлечь внимание, то вы получите новых целевых подписчиков. Количество подписок можно изменить в шаблоне самостоятельно. Но следует учесть тот факт, что Twitter допускает не более 400 подписок в день. Но я сталкивался с проблемой временного бана, очевидно, потому, что у сервиса возникали вопросы к интервалам, поэтому остановился на данных параметрах.
РЕКОМЕНДАЦИИ
Совместная работа шаблонов
Поскольку результаты шаблона по рассылке будут отображаться в той же ленте, где и группы, на которые мы подписались, шаблону по репостингу будет несколько сложнее спарсить все группы, особенно, если рассылка будет интенсивной. Кроме того, в обоих шаблонах стоит своя проверка на лимиты сервиса, поэтому необходимо либо доработать, уменьшив в каждом из шаблонов эти показатели в два раза, либо запускать шаблоны поочередно. Я рекомендую использовать второй вариант - поочередный запуск. Протестируйте оптимальное время запуска каждого из шаблонов. Можете настроить Диспетчер задач либо меняйте очередность вручную.
Выбор модели
Эффективность шаблонов по репостингу и рассылке напрямую зависит как от качества оформления и настройки аккаунтов, так и от ряда других факторов. К которым, в первую очередь, относится выбор моделей, причем не только по внешним качествам, но и по статистическим данным. Многие совершают грубейшую ошибку полагаясь исключительно на свой вкус. Целевую аудиторию надо изучать очень тщательно. Возможно то, что на ваш взгляд очень привлекательно, абсолютно не интересно целевой аудитории, поскольку их уже "накормили" данным типажом. Или наоборот, то, что не нравится вам, может залететь со скоростью звука. Поскольку сама по себе модель представляет лишь часть маркетинговой цепочки, в которой возможно чаттеры имеют большее значение, чем сама модель. В хорошей партнерской программе менеджеры всегда дадут совет, с кем можно работать, а с кем не желательно, поскольку у них больше опыта и инсайдерской информации. Поэтому обращайтесь в первую очередь к ним и прислушивайтесь к их советам.
Оформление
Те, кто уже работает с Twitter по данной тематике, понимают уровень доступной информации в лентах. Безусловно, сервис допускает подобные откровенные публикации, что, конечно, не очень хорошо с точки зрения маркетинга. Поэтому вы должны проявить креатив в данном плане, иначе растворитесь в общей массе и не получите эффекта. В маркетинге есть хороший прием - teaser&revelation (головоломка&разоблачение). Иными словами - загадка и разгадка. Старайтесь в закрепленном посте и рассылке использовать загадку, чтобы вызвать интерес у подписчика. Ну и, конечно же, разгадка должна соответствовать ожиданиям и подтверждать загадку, иначе на этом этапе ваши взаимоотношения с подписчиком закончатся.
Кроме того, старайтесь периодически менять закрепленный пост, так как он приедается в одних и тех же лентах.
Настройки
Twitter позволяет менять логин аккаунта. Поэтому настраивая под определенную модель, используйте ее ник в логине в различных вариациях. Это будет восприниматься пользователям более гармонично, чем рандомные слова с цифрами.
Остальные настройки оставлю без комментария. Просто установите как указанно на картинках.
Инвайтинг
Для масштабирования схемы генерации трафика очень важным процессом является увеличение количества аккаунтов для рассылки и репостинга. Чтобы подключить новые аккаунты в группы, либо увеличить их количество в уже существующих аккаунтах, я автоматизировал данный процесс в виде шаблона по инвайтингу. Схема работы следующая - в файл заливаете все свои аккаунты в формате "логин:пароль|прокси", привязываете файл и директорию проекта в настройках и запускаете в бесконечном цикле. Работа этого шаблона важна еще и потому, что администраторы групп после запросов в комьюнити, будут подключать ваши аккаунты, а шаблон по инвайтингу без вашего вмешательства разнесет их по другим вашим аккаунтам. Поскольку были запросы на данный шаблон после двенадцатого конкурса, я приложил его к этой статье.
Заключение
Генерация трафика всегда была не простым делом, а с каждым годом ситуация только усложняется. Но, с другой стороны, это интересный и творческий процесс, в особенности, когда его удается монетизировать. До того как TWITTER перерос в X.COM, много вопросов, конечно же, решалось с помощью API. Но, к сожалению, на сегодняшний день большинство операций стали платными. Я постарался автоматизировать как можно больше процессов при работе с вебверсией. Надеюсь, что это принесет пользу сообществу, и желаю каждому найти свою "золотую" связку и получить максимальный результат.
Вложения
Последнее редактирование модератором:




Можно конечно потратиться, но я не вижу смысла, американские 4-ки - 1 прокси до 10 аккаунтов работают без особых проблем.