✊Обучение zennoposter - от 0 до собственного SaaS сервиса, на telegram боте! ✊

Juniorcpa

Client
Регистрация
27.05.2014
Сообщения
2 031
Благодарностей
1 287
Баллы
113
Всем салют. Видимо я последний остался из проверяющих. Просмотрел бОльшую часть курса, которая была мне нужна и интересна, а именно взаимодействие зенки с телеграмм и получил то чего хотел, а именно - теперь-то я умею писать не просто бота, который отправит сообщение, а можно сделать полноценный сервис, но об этом позже.

Из минусов (100% упоминали ранее, но это мой отзыв, что хочу то и пишу):
- нужно повысить битрейт видео (чтобы не-было размывов мелких символов, иногда это злит)
- ярко желтое пятно, именуемое персональным идентификатором.
- нужно больше объяснений, а именно узрел места, где ты (автор), что-то сделал не так, потом подправил и всё заработало. Я нубас, я не понимаю что ты там поправил, но это слихвой компенсирует поддержка (ты спишь, мужик?)
- шум вентилятора (фщщщщ, белый шум)

Из плюсов.
- получил то что и планировал (я про набор видео с информацией по работе с тг апи)
- теперь я бот-мейкер, кворк, готовь 500 рублей
- поддержка
- общий чат (всегда считаю это плюсом, не понимаю почему все разработчики не делают чаты клиентов)
- настрой автора

Как итог, подержите мои гетАпдейты, но знаний C# тут не получишь (совсем чуть-чуть), получишь готовый материал с готовым кодом, где тебе, будущий возможный покупатель, расскажут о том, что этот код делает. Получишь пачку реально полезной информации (видео) по работе с телеграм и его апи. Всё это будет сделано на кубиках, что мне нравится (посмотри мои проекты https://i.imgur.com/yXwaEyI.jpg, я профессионал по кубикам, у меня их миллион). Получишь доступ в чат, где можно пооффтопить на тему программирования.) У меня всё.
 
  • Спасибо
Реакции: Jilon, Demiz и tanichev

Vavildi

Client
Регистрация
29.02.2016
Сообщения
188
Благодарностей
104
Баллы
43
И все таки замыкать список проверяющих буду я. Привет Juniorcpa , напиши мне, а то меня в телеге забанили :-)
Перед тем как описывать свое мнение, хочу сказать, что я полностью присоединяюсь к мнению проверяющих, что отписали выше, но дополню свои мысли.
- Где то было написано про хороший звук - я бы сказал, что звук мягко говоря плоховат, на хорошей акустике слышно и звук клавиш, и шум компа и лай собак. Проще взять с али микрофон, не дорогой до 2000 руб. и писать на него.
- Использовать openserver чтобы взять оттуда лишь mysql - так себе идея. Проще взять официальный mysql с одноименного сайта, и воспользоваться heidisql - плюс этого продукта в том, что снизу мы видим код, который можно скопировать и вставить в шаблон. Именно heidi sql помог мне понять, какие запросы мы делаем.
- В начале видео должна быть вводная, "что будем делать, для чего будем делать". В конце видео - резюмировать.
- Код должен быть максимально комментирован, именно это позволит многим адаптировать его под себя.

Стоит ли он своих денег ? Спорный вопрос, если вам просто побаловаться, то слишком дорого. Если все таки понимать логику монетизации или выход на рынок как "услугу под ключ". То эти деньги отбиваются за 1-2 заказа.

Само обучение лично у меня заняло 4 дня вечерами. При этом я честно скажу, что многие видео на следующий день забываются, а вот впихнуть в себя весь объем информации за 1 вечер/день, у меня лично не выходит. Инфы много.

Часть "критики", я сообщал лично в переписке.

Как я оцениваю этот курс ? На твердую 5, но с минусом. Минусы нам известны, и автор их устранит.
Выбор "брать или не брать" конечно за конечным покупателем, мое мнение "БРАТЬ".
 

brun0

Client
Регистрация
28.04.2020
Сообщения
38
Благодарностей
22
Баллы
8
Всем привет,
отставлю отзыв, как человек не проверяющий курс, а его купивший,
с минусами и плюсами по отзывам выше полностью соглашусь и подпишусь,
но я хочу подвести свой личный итог покупки курса :
- долгое время у меня был бот для проверки акков фб на валидность, но работающий на зенке строго в 1 поток, и т.к. я нуб в програмировании, я никак не мог его сделать многопоточным,
но за 4 дня неспешных просмотров видео и консультаций Сэма(по-моему он онлайн 24/7)), т.к. всегда отвечает быстро) мой бот стал таким каким я хотел его увидеть - т.е. многопоточным, при этом очень сильно увеличилась скорость его работы
- плюс к этому в курсе есть инфа как прикрутить оплату к боту/ботам, что опять же открывает большие возможности в плане продаж
- ну и еще один момент для меня-интроверта важный - это задать вопрос, немного "покушать" мозг и получить нужное решение в том или ином моменте касающийся тг бота
Вывод: о покупке курса вообще не жалею, если у Сэма появятся новые курсы в интересующем меня направлении, то обязательно куплю!!
 
  • Спасибо
Реакции: Jilon и tanichev

dmitriy1384

Client
Регистрация
04.11.2013
Сообщения
376
Благодарностей
135
Баллы
43
Решил оставить небольшой отзыв.
Курс купил, курс рабочий, тема актуальна.
Если небольшие недопонимания в шаблонах и недосказанность в видео, но ТС помогает все расставить по полочкам.
В итоге, за 3 дня мучений изучений, у меня полностью рабочий бот. Так же немного понял, как работать с базой mysql, раньше никогда с ней не работал.
Спасибо ТС, за полезную информацию. Жду от тебя новых тем.
 
  • Спасибо
Реакции: Jilon и tanichev

soprano

Client
Регистрация
25.08.2011
Сообщения
980
Благодарностей
1 165
Баллы
93
А на складчике этот же курс дешевле, но там не продаётся?
 
  • Спасибо
Реакции: tanichev

tanichev

Client
Регистрация
14.08.2020
Сообщения
654
Благодарностей
762
Баллы
93

tanichev

Client
Регистрация
14.08.2020
Сообщения
654
Благодарностей
762
Баллы
93

Super_KC

Client
Регистрация
19.12.2021
Сообщения
8
Благодарностей
3
Баллы
3
  • Спасибо
Реакции: tanichev

tanichev

Client
Регистрация
14.08.2020
Сообщения
654
Благодарностей
762
Баллы
93

The_vAe

Client
Регистрация
30.05.2019
Сообщения
3 740
Благодарностей
1 482
Баллы
113
Последнее редактирование:

tanichev

Client
Регистрация
14.08.2020
Сообщения
654
Благодарностей
762
Баллы
93

The_vAe

Client
Регистрация
30.05.2019
Сообщения
3 740
Благодарностей
1 482
Баллы
113

The_vAe

Client
Регистрация
30.05.2019
Сообщения
3 740
Благодарностей
1 482
Баллы
113
сори, вчера был оффлайн. пару часов отпишусь
Я не понимаю 3тие сутки прошли, вы долго игнорировать то будете? Если нет ответа, значит завтра будет соответствующий отзыв о покупке. Такой наглости я еще не видел.
 

radv

Client
Регистрация
11.05.2015
Сообщения
3 875
Благодарностей
2 109
Баллы
113

The_vAe

Client
Регистрация
30.05.2019
Сообщения
3 740
Благодарностей
1 482
Баллы
113
Ок, если автор @tanichev не удосужился ответить в телеграм на протяжении 7-ми дней и продолжает игнорировать, тогда напишу отзыв про этот курс.

Предыстория:
6 Августа 2022 года в раене 23:00, мне понадобилось срочно изучить материал по c#+zenno + Telegram.bot.dll , написал автору по поводу помочь на платной основе, на что он предложил свой курс:
95971
Хотя в уроках автора, нету материала по Telegram.bot.dll, но сразу же был задан вопрос о качестве курса:
95972
Долго не думая, оплатил 100$ и начал ожидать курс с доп вопросом:
95975

В 3:29 получил я архив с видео (хотя уже увидел сам материал в 11 утра 7 августа) в качестве 1920x1080 + мыло(видны пиксели, а не четкая картинка):
95976
95977
Но как я понял, видео должно было быть в качестве 4к, но автор, из-за того, что наложил водяной знак отличия, качество урезалось к минимуму - который хоть как-то но позволяет смотреть видео, хотя ожидалось увидеть в платных уроках - качества побольше.
95978
7го августа, после просьбы перезалить видео в нормальном качестве 4к, получил утвердительный ответ, что перезальет:
95980
Ну что бы не тянуть время, приступил к изучению телеграм + zenno + кнопки.

Дальше чисто мое субъективное мнение:
И начиная просмотр уроков, я немного офигел от качества подачи материала, так как это напоминало больше не урок, как обучить, а стрим человека, который сам только что научился кодить, и решил написать себе мини бот с самого начала, чисто для себя на быструю руку по памяти, но паралельно запустил стрим и на нем - иногда комментируя что же он делает. Ну после первых минут просмотров, понял, что смотреть видео со скоростью х1 не возможно, пришлось врубать скорость х2, так как допустим 1 часть видео идет 20+ минут, из которых 15 минут, автор пытается собрать что-то на подобии телеграм бота, но что-то идет не по плану, то кубики не срабатывают, то ошибки выбивают, то автор задумался о хорошем и забыл что у него идет запись...

Так как желание обучаться по таким материалам полностью отпала, по причине того, что видео нууу оооочень затянуто, так еще и нету логической цепочки. Например, ожидаешь запустить видео 9.Многопоточный Telegram бот, который длится 27 минут и получить:
1. Вступление: Что такое многопоточный бот, как его применять, для чего он пригодится, что нам для этого нужно.
2. Основная Часть: Пример готового рабочего однопоточного бота, начало создания многопоточного бота, чем он отличается от однопоточного, примеры написания многопоточного бота с деталями что и как работает и за что отвечает.
3. Заключительная часть: Пример результата, как мы пишем с нескольких аккаунтов и видим как бот свободно на простеньких примерах отвечает на вопросы.

Что мы получаем на самом деле:
Начало:
- "Многопоточный, быстрый бот, что нам нужно?... Так смотрите..."
- "Делать будем частично на кубиках и на C#..."
- "Для начала нам нужно доставать обновления..."
- "Создаем, ну...get запрос, пишем... getupdates?offset ... И сюда мы вписываем idшники с блокнота...Ну вы поняли...| ...limit=1" - что такое offset, для чего туда вписывать idшник, зачем нужен limit и как он влияет - к сожалению тут мы не узнаем, просто делаем вслепую...(Это если допустим мне проще разобраться, загуглив телеграм апи и понять что это такое offset, limit, update_id и как работает, так новичкам, как мне показалось - вообще утонут в вопросах - что? где? как? зачем?)


Основная часть:
- Создаем бот по минимум комментируя: что? для чего? куда? зачем?
Заключительная часть:
- Пример запуска бота, и в 1 поток - реакция бота на кнопку и его ответ.

С одной стороны - вроде бы, как автор создал бот, но с другой стороны, забываешь что это за урок, для чего он нужен и больше думаешь что ты на стриме у человека, который делает чисто для себя.
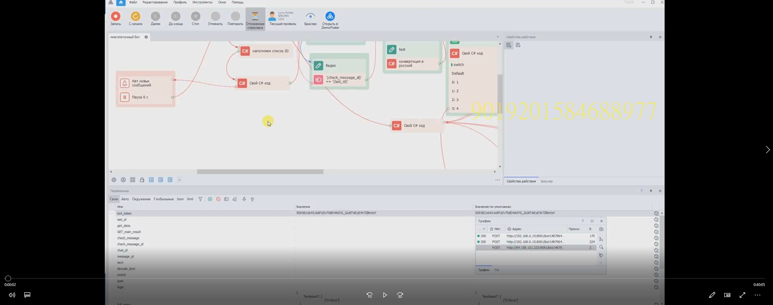
То же самое и по материалам, которые идут в комплекте, где толком ничего не подписано и не понятно, что, зачем, куда...:
95981

И так абсолютно со всеми видео-уроками:
1. Нету ни заранее подготовленного сценария - что и как должно записываться на уроках, в какой последовательности.
2. Нету последовательности в самих видео-уроках - все размыто и непонятно.
3. Нету констурктива по действиям.
4. Видео не обработаны
- Качество мыльное (по крайней мере, другого качество мне не перезаливали)
- Звук микрофона прямо возле кулера(вентилятора)
- Чистка видео от неудачных дублей - не почищено, поэтому вместо конкретики, вы будете видеть как у человека не получается и он сидит и размышляет что пошло не так и как это поправить.
- Нарезка от моментов, где молчание и зависание в речи - не почищено.
5. Материалы прикрепленные к видео-урокам не подготовленные:
- Кубики не подписаны.
- C# код не расписан - что какой код делает.
- Сама схема проекта стянута в кучу и не совсем приятна для изучения.

После просмотра 2-ух видео в скорости х2 (так как смотреть 36+ минут не осилил, слишком затянуто и без конкретики), я понял, что это не совсем то, что ожидал увидеть, попытался в первый день задавать вопросы автору, но в результате получал ответ - посмотрите другие видео и САМОЕ ГЛАВНОЕ - смотрите без перемотки! Но попытки смотреть даже в х2 полностью - просто убивают отсутствием конструктива и не последовательностью объяснений, что к чему. Так что попытал судьбу и попросил автора сделать возврат после 1ного часа "игры" с 2мя видеуроками, на что получил ответ - возврата нет. Ну в принципе другого и не ожидал, поэтому понял, что придется сидеть и разбираться самому, выдергивая части кода проекта и пытаться повторить нужные мне задачи по телеграм боту и параллельно надеясь на лояльность автора в текстовой поддержке по вопросам уроков. Так же, позже, оказалось, что мне отправили материалы, которые были ДО каких то правок:
95982
И 8 августа 2022 года, автор сказал, что перекинет позже с более удачным качеством в 4к, и как я понял, отредактированным материалом:

95983

Того же 8 августа 2022 года, еще удавалось задавать несколько вопросов и получать некоторые ответы на них. И уже вечером этого же дня, человек попросту ушел в небытие, начав полностью игнорировать в телеграме, так и не перекинув ни обновленную версию без мыльного видео в 4к, ни вариант с правками по материалам.
95984
9го Августа, думаю - у человека возможно работа, занят и не отвечает, подожду еще денек. На след. день (10-го) ничего так и не ответил. Но зато на форуме проявляет активность и 9го и 10го августа и так же ответил на форуме в своей теме мне:
сори, вчера был оффлайн. пару часов отпишусь
Но сегодня уже 16 Августа, а ответа так и нет. Весело.


Итог:
Суть данного отзыва в том, что, надеясь получить хотя бы среднее качество подачи материалов, особенно когда проморолик сделан не плохо (без запинаний, кулера(вентилятора) в микрофоне, с нарезкой текста, сценарием), получаешь материал на подобии скачанной трансляции стрима 2010 года и заодно прихватив с компьютера автора папку его разработок на стриме. Ну так как мне главное было не все уроки, а часть материала из них, то приложив усилия при разборе заготовок, удалось сделать бот который нужен, это при условии, что раньше делал телеграм ботов, но без кнопок и + с открытой документацией api telgram, что бы разобраться с аттрибутами в запросах - что значат и как применять. А как быть новеньким, я просто не понимаю, так как по моему мнению, материал не подготовлен и не рассчитан на простого пользователя, этот материал напоминает забытую папку автора, которую нужно разбирать по кусочкам кода и попытаться повторить части, которые в нем есть, что бы получилось что-то сделать.

Возможно я ошибаюсь и у автора в заначке был отредактированный метериал в 4к, без шумов и с нарезкой конкретных действий, без материала, где у самого автора не получается повторить его же код, но к сожалению, за 7+ дней, я так и не получил ни 4к видео, ни обработанных материалов, ни обещанной поддержки от автора в телеграм канале. И что касается группы, в которую добавляет автор, последнее общение там от 10 июля 2022 года.

Если кто-то надумает покупать, будьте готовы, что вам самому придется приложить кучу усилий, для того, что бы понять что, где, как в этих уроках делается и зачем, так же как и в снипетах(заготовленном коде) материала.

Но в основном, если предположить, что кому-то 100$ это не деньги, а по словам - автора: "Аналогов Нет" подобных материалов, то возможно да, для поверхностного ознакомления, что и как должно работать в телеграме + оплата через доп. сервисы, думаю у желающих выйдет достичь нужного результата приклав не мало усилий и времени для создания торгового бота. Хотя в уроках не увидите как проходить авторизацию телеграм бота на сервисах фрикасса,юмани, хотя это отдельная познавательная тема с кучей переписок с тех.поддержки сайтов, что и как нужно подключать, что бы разрешили вам привязать сервис оплаты к вашему боту и как корректно это все запустить на online mysql.


Спасибо автору за уроки хоть такие и за 1 день ответов на поставленные вопросы, но так нагло просто игнорировать, без какой либо причины и с обещанием написать за несколько часов и потом просто игнорить..., к сожалению такое отношение не оставляет позитивного настроя на покупку каких-то еще материалов автора.
 
Последнее редактирование:
  • Спасибо
Реакции: VladimirNN

dmitriy1384

Client
Регистрация
04.11.2013
Сообщения
376
Благодарностей
135
Баллы
43
Ок, если автор @tanichev не удосужился ответить в телеграм на протяжении 7-ми дней и продолжает игнорировать, тогда напишу отзыв про этот курс.

Предыстория:
6 Августа 2022 года в раене 23:00, мне понадобилось срочно изучить материал по c#+zenno + Telegram.bot.dll , написал автору по поводу помочь на платной основе, на что он предложил свой курс:
Хотя в уроках автора, нету материала по Telegram.bot.dll, но сразу же был задан вопрос о качестве курса:
Долго не думая, оплатил 100$ и начал ожидать курс с доп вопросом:

В 3:29 получил я архив с видео (хотя уже увидел сам материал в 11 утра 7 августа) в качестве 1920x1080 + мыло(видны пиксели, а не четкая картинка):
Но как я понял, видео должно было быть в качестве 4к, но автор, из-за того, что наложил водяной знак отличия, качество урезалось к минимуму - который хоть как-то но позволяет смотреть видео, хотя ожидалось увидеть в платных уроках - качества побольше.
7го августа, после просьбы перезалить видео в нормальном качестве 4к, получил утвердительный ответ, что перезальет:
Ну что бы не тянуть время, приступил к изучению телеграм + zenno + кнопки.

Дальше чисто мое субъективное мнение:
И начиная просмотр уроков, я немного офигел от качества подачи материала, так как это напоминало больше не урок, как обучить, а стрим человека, который сам только что научился кодить, и решил написать себе мини бот с самого начала, чисто для себя на быструю руку по памяти, но паралельно запустил стрим и на нем - иногда комментируя что же он делает. Ну после первых минут просмотров, понял, что смотреть видео со скоростью х1 не возможно, пришлось врубать скорость х2, так как допустим 1 часть видео идет 20+ минут, из которых 15 минут, автор пытается собрать что-то на подобии телеграм бота, но что-то идет не по плану, то кубики не срабатывают, то ошибки выбивают, то автор задумался о хорошем и забыл что у него идет запись...

Так как желание обучаться по таким материалам полностью отпала, по причине того, что видео нууу оооочень затянуто, так еще и нету логической цепочки. Например, ожидаешь запустить видео 9.Многопоточный Telegram бот, который длится 27 минут и получить:
1. Вступление: Что такое многопоточный бот, как его применять, для чего он пригодится, что нам для этого нужно.
2. Основная Часть: Пример готового рабочего однопоточного бота, начало создания многопоточного бота, чем он отличается от однопоточного, примеры написания многопоточного бота с деталями что и как работает и за что отвечает.
3. Заключительная часть: Пример результата, как мы пишем с нескольких аккаунтов и видим как бот свободно на простеньких примерах отвечает на вопросы.

Что мы получаем на самом деле:
Начало:
- "Многопоточный, быстрый бот, что нам нужно?... Так смотрите..."
- "Делать будем частично на кубиках и на C#..."
- "Для начала нам нужно доставать обновления..."
- "Создаем, ну...get запрос, пишем... getupdates?offset ... И сюда мы вписываем idшники с блокнота...Ну вы поняли...| ...limit=1" - что такое offset, для чего туда вписывать idшник, зачем нужен limit и как он влияет - к сожалению тут мы не узнаем, просто делаем вслепую...(Это если допустим мне проще разобраться, загуглив телеграм апи и понять что это такое offset, limit, update_id и как работает, так новичкам, как мне показалось - вообще утонут в вопросах - что? где? как? зачем?)


Основная часть:
- Создаем бот по минимум комментируя: что? для чего? куда? зачем?
Заключительная часть:
- Пример запуска бота, и в 1 поток - реакция бота на кнопку и его ответ.

С одной стороны - вроде бы, как автор создал бот, но с другой стороны, забываешь что это за урок, для чего он нужен и больше думаешь что ты на стриме у человека, который делает чисто для себя.
То же самое и по материалам, которые идут в комплекте, где толком ничего не подписано и не понятно, что, зачем, куда...:

И так абсолютно со всеми видео-уроками:
1. Нету ни заранее подготовленного сценария - что и как должно записываться на уроках, в какой последовательности.
2. Нету последовательности в самих видео-уроках - все размыто и непонятно.
3. Нету констурктива по действиям.
4. Видео не обработаны
- Качество мыльное (по крайней мере, другого качество мне не перезаливали)
- Звук микрофона прямо возле кулера(вентилятора)
- Чистка видео от неудачных дублей - не почищено, поэтому вместо конкретики, вы будете видеть как у человека не получается и он сидит и размышляет что пошло не так и как это поправить.
- Нарезка от моментов, где молчание и зависание в речи - не почищено.
5. Материалы прикрепленные к видео-урокам не подготовленные:
- Кубики не подписаны.
- C# код не расписан - что какой код делает.
- Сама схема проекта стянута в кучу и не совсем приятна для изучения.

После просмотра 2-ух видео в скорости х2 (так как смотреть 36+ минут не осилил, слишком затянуто и без конкретики), я понял, что это не совсем то, что ожидал увидеть, попытался в первый день задавать вопросы автору, но в результате получал ответ - посмотрите другие видео и САМОЕ ГЛАВНОЕ - смотрите без перемотки! Но попытки смотреть даже в х2 полностью - просто убивают отсутствием конструктива и не последовательностью объяснений, что к чему. Так что попытал судьбу и попросил автора сделать возврат после 1ного часа "игры" с 2мя видеуроками, на что получил ответ - возврата нет. Ну в принципе другого и не ожидал, поэтому понял, что придется сидеть и разбираться самому, выдергивая части кода проекта и пытаться повторить нужные мне задачи по телеграм боту и параллельно надеясь на лояльность автора в текстовой поддержке по вопросам уроков. Так же, позже, оказалось, что мне отправили материалы, которые были ДО каких то правок:
И 8 августа 2022 года, автор сказал, что перекинет позже с более удачным качеством в 4к, и как я понял, отредактированным материалом:


Того же 8 августа 2022 года, еще удавалось задавать несколько вопросов и получать некоторые ответы на них. И уже вечером этого же дня, человек попросту ушел в небытие, начав полностью игнорировать в телеграме, так и не перекинув ни обновленную версию без мыльного видео в 4к, ни вариант с правками по материалам.
9го Августа, думаю - у человека возможно работа, занят и не отвечает, подожду еще денек. На след. день (10-го) ничего так и не ответил. Но зато на форуме проявляет активность и 9го и 10го августа и так же ответил на форуме в своей теме мне:

Но сегодня уже 16 Августа, а ответа так и нет. Весело.


Итог:
Суть данного отзыва в том, что, надеясь получить хотя бы среднее качество подачи материалов, особенно когда проморолик сделан не плохо (без запинаний, кулера(вентилятора) в микрофоне, с нарезкой текста, сценарием), получаешь материал на подобии скачанной трансляции стрима 2010 года и заодно прихватив с компьютера автора папку его разработок на стриме. Ну так как мне главное было не все уроки, а часть материала из них, то приложив усилия при разборе заготовок, удалось сделать бот который нужен, это при условии, что раньше делал телеграм ботов, но без кнопок и + с открытой документацией api telgram, что бы разобраться с аттрибутами в запросах - что значат и как применять. А как быть новеньким, я просто не понимаю, так как по моему мнению, материал не подготовлен и не рассчитан на простого пользователя, этот материал напоминает забытую папку автора, которую нужно разбирать по кусочкам кода и попытаться повторить части, которые в нем есть, что бы получилось что-то сделать.

Возможно я ошибаюсь и у автора в заначке был отредактированный метериал в 4к, без шумов и с нарезкой конкретных действий, без материала, где у самого автора не получается повторить его же код, но к сожалению, за 7+ дней, я так и не получил ни 4к видео, ни обработанных материалов, ни обещанной поддержки от автора в телеграм канале. И что касается группы, в которую добавляет автор, последнее общение там от 10 июля 2022 года.

Если кто-то надумает покупать, будьте готовы, что вам самому придется приложить кучу усилий, для того, что бы понять что, где, как в этих уроках делается и зачем, так же как и в снипетах(заготовленном коде) материала.

Но в основном, если предположить, что кому-то 100$ это не деньги, а по словам - автора: "Аналогов Нет" подобных материалов, то возможно да, для поверхностного ознакомления, что и как должно работать в телеграме + оплата через доп. сервисы, думаю у желающих выйдет достичь нужного результата приклав не мало усилий и времени для создания торгового бота. Хотя в уроках не увидите как проходить авторизацию телеграм бота на сервисах фрикасса,юмани, хотя это отдельная познавательная тема с кучей переписок с тех.поддержки сайтов, что и как нужно подключать, что бы разрешили вам привязать сервис оплаты к вашему боту и как корректно это все запустить на online mysql.


Спасибо автору за уроки хоть такие и за 1 день ответов на поставленные вопросы, но так нагло просто игнорировать, без какой либо причины и с обещанием написать за несколько часов и потом просто игнорить..., к сожалению такое отношение не оставляет позитивного настроя на покупку каких-то еще материалов автора.
Соглашусь с отзывом выше.
Подача материала и качество видео на 2-
НО, я сделал своего первого бота именно по этой инструкции и этим видео. Хотя, пришлось очень много задавать вопросов и искать самому ответы на многие из них.
 
  • Спасибо
Реакции: tanichev

ErikMoor

Client
Регистрация
24.03.2016
Сообщения
123
Благодарностей
22
Баллы
18
Взял курс по боту в телеграм
Что могу сказать, многое до этого знал и написал не одного бота в телеге, но в тоже время подчеркнул много нового. Увидел как это работает у других.
Если нет времени искать все - здесь все в одном месте. До этого работал с excel, но теперь по немного перехожу на sql (после этих видео).
Цена вполне адекватная, суппорт более чем адекватный - как минимум на вопросы отвечает)
Советую к покупке.
 
  • Спасибо
Реакции: tanichev

Pavel432511

Новичок
Регистрация
29.07.2022
Сообщения
3
Благодарностей
1
Баллы
3
Хочу поддержать комментарии Gunjubasik. Разработчик днями не отвечает, взял предоплату за бота, обещал все сделать максимум за 10 часов . Получилось 2 месяца разных причин, в итоге я так ничего и не получил, хотя договаривались на возврат, если не получится сделать бота. Советую работать только через гаранта. Худшая сделка и худшее отношение, что я видел. Слитые в пустую деньги и время...
 
  • Спасибо
Реакции: bizzon

Valentin1144

Client
Регистрация
12.11.2019
Сообщения
31
Благодарностей
16
Баллы
8
Еще актуальна продажа курса? И какая цена?
 

Кто просматривает тему: (Всего: 1, Пользователи: 0, Гости: 1)