- Регистрация
- 06.02.2017
- Сообщения
- 158
- Благодарностей
- 474
- Баллы
- 63
В мире цифрового контента, создание уникальных и ярких видео для платформ, таких как TikTok, YouTube Shorts и Instagram, стало обязательной задачей для тех, кто стремится привлечь внимание аудитории. С появлением мощных инструментов, таких как CapCut AI Video Generator, процесс создания креативных роликов становится проще и доступнее для каждого. В этой статье мы рассмотрим, как с помощью готового шаблона можно быстро генерировать оригинальные видеоролики, используя возможности искусственного интеллекта, что позволяет сэкономить время и силы, а также повысить качество вашего контента.
1. Коротко о CapCut AI Video Generator.
CapCut AI Video Generator — это мощный инструмент для создания видеоконтента, который использует возможности искусственного интеллекта, чтобы автоматизировать сложные процессы редактирования. Он предлагает пользователям широкий набор функций, позволяющих создавать динамичные и визуально привлекательные видеоролики без необходимости глубоких знаний в области видеомонтажа.
Основное преимущество CapCut AI заключается в автоматической обработке видео: он может самостоятельно нарезать видеоклипы, подбирать переходы и эффекты, добавлять музыку и текстовые элементы. Пользователям предоставляется возможность быстро и легко редактировать видео, выбирая готовые шаблоны и стили, которые идеально подходят для таких платформ, как TikTok, YouTube Shorts и Instagram.
2. Функционал шаблона.
В режиме "Загрузка видео" шаблон выполняет автоматическую загрузку заранее подготовленных видеороликов в облако CapCut. Для оптимальной работы рекомендуется иметь около 15 коротких видео длительностью 15–30 секунд, чтобы не перегружать доступное облачное пространство. CapCut предоставляет 5 ГБ места в облаке, и, помимо загруженных исходных видео, в это пространство будут сохраняться также сгенерированные ролики и черновики. После загрузки видео переходим к следующему этапу.
В режиме "Генерация" шаблон запускается с указанием количества требуемых роликов. Отличительной особенностью моего шаблона является то, что видео сразу не выгружаются в социальные сети. Дело в том, что CapCut AI Video Generator часто повторяет одну и ту же аудиодорожку, и она может быть уже распространена в сети. Чтобы решить эту проблему, я написал несколько скриптов на Python, которые автоматизируют процесс уникализации аудио.
Сначала скрипты удаляют сгенерированное аудио, затем выбирают случайный звуковой файл из заранее подготовленной папки с аудиодорожками. После этого происходит рандомная нарезка 20-секундного отрезка из выбранного аудио, который накладывается на сгенерированное видео. Это позволяет не только избежать повторов, но и сделать видео ещё более уникальным, что повышает шансы его успешного продвижения в соцсетях.
Такой подход позволяет гибко контролировать качество контента и поддерживать его оригинальность, сохраняя все преимущества автоматизации с помощью CapCut AI Video Generator.
В режиме "Чистим облако" шаблон выполняет полную очистку облачного хранилища CapCut, удаляя все загруженные видео, включая сгенерированные ролики и черновики. Это освобождает пространство для дальнейшей работы и позволяет продолжать процесс генерации без перебоев. Подобная очистка особенно важна, так как CapCut предоставляет ограниченные 5 ГБ хранилища.
Такая же процедура очистки выполняется и в режиме "Генерация, если CapCut AI Video Generator блокирует создание новых роликов из-за переполненного облака. Шаблон автоматически освобождает место, чтобы избежать сбоев и обеспечить непрерывный процесс создания контента.
3. Работа шаблона.
Шаблон стартует с проверки наличия Python и BAT файлов, которые используются для обработки аудио после генерации видео. Это было сделано, потому что в Python-скриптах необходимо указывать путь к папкам, а у каждого пользователя шаблона этот путь будет отличаться. Поэтому пришлось добавить такую функцию, чтобы автоматически учитывать эти различия и обеспечивать корректную работу. При первоначальном запуске, шаблон создаст необходимые файлы и в дальнейшем будет только проверять их наличие.
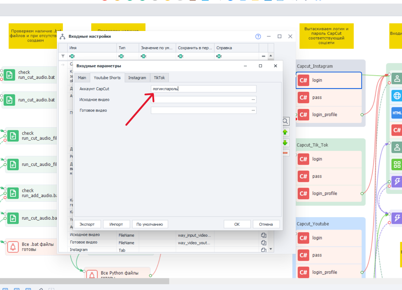
Затем происходит авторизация в аккаунте CapCut — либо с использованием сохранённого профиля, либо через ввод логина и пароля при первом запуске. После успешного входа, шаблон автоматически перенаправляет на страницу, где начинается загрузка исходных видеороликов в облако CapCut AI Video Generator, готовых для дальнейшей обработки.
Шаблон рандомно выбирает поочередно указанное в настройках количество видеороликов из облака, одновременно удаляя три стандартных шаблона, предлагаемых CapCut, которые нам не понадобятся. Хотя можно было бы загружать видео напрямую из директории проекта, этот процесс занимает больше времени. Выбор видео из облака значительно ускоряет работу и делает процесс генерации более эффективным.
После генерации видео шаблон сохраняет его в формате 1080p, обеспечивая высокое качество контента. Затем видео автоматически выгружается в папку "Trash" в директории Zennoposter, где хранится до дальнейшей обработки.
В начале статьи я уже упоминал, почему видео не выгружаются автоматически. Напомню, что аудиотреки, используемые в CapCut AI Video Generator, часто повторяются, и это может негативно сказаться на восприятии контента в соцсетях. Поэтому для повышения уникальности видео, шаблон продолжает его обработку с помощью Python-скриптов. Знание языка программирования не требуется, так как шаблон автоматически создаёт и настраивает скрипты, а также соответствующие BAT-файлы для их запуска.
Хотелось бы подчеркнуть ещё один важный момент. Аудиодорожки для видео скачиваются с ресурсов, доступных для публикации на YouTube без нарушения авторских прав. Тем не менее, для соблюдения всех требований, лучше указывать лицензионный код, который предоставляется при скачивании. Для удобства я заменяю название файла на этот код, а шаблон в конце процесса генерации и замены аудиодорожки присваивает точно такое же имя готовому видеофайлу. Это упрощает указание лицензионного кода в описании видео, что помогает избежать конфликтов с YouTube.
4. Заключение.
В заключение, хотелось бы отметить, что этот шаблон позволяет создавать действительно уникальные видеоролики с помощью CapCut AI Video Generator. Однако возможности этого инструмента значительно шире, и он продолжает активно развиваться. Это делает его перспективным решением для генерации креативного контента, которое со временем станет ещё более мощным и функциональным.
Кроме того, я продемонстрировал, как можно усовершенствовать рабочие процессы, используя другой язык программирования, и реализовал несколько интересных функций, которые значительно расширили возможности Zennoposter. Эти дополнения помогли автоматизировать обработку видео и сделать шаблон более гибким и эффективным в применении.
1. Коротко о CapCut AI Video Generator.
CapCut AI Video Generator — это мощный инструмент для создания видеоконтента, который использует возможности искусственного интеллекта, чтобы автоматизировать сложные процессы редактирования. Он предлагает пользователям широкий набор функций, позволяющих создавать динамичные и визуально привлекательные видеоролики без необходимости глубоких знаний в области видеомонтажа.
Основное преимущество CapCut AI заключается в автоматической обработке видео: он может самостоятельно нарезать видеоклипы, подбирать переходы и эффекты, добавлять музыку и текстовые элементы. Пользователям предоставляется возможность быстро и легко редактировать видео, выбирая готовые шаблоны и стили, которые идеально подходят для таких платформ, как TikTok, YouTube Shorts и Instagram.
2. Функционал шаблона.
В режиме "Загрузка видео" шаблон выполняет автоматическую загрузку заранее подготовленных видеороликов в облако CapCut. Для оптимальной работы рекомендуется иметь около 15 коротких видео длительностью 15–30 секунд, чтобы не перегружать доступное облачное пространство. CapCut предоставляет 5 ГБ места в облаке, и, помимо загруженных исходных видео, в это пространство будут сохраняться также сгенерированные ролики и черновики. После загрузки видео переходим к следующему этапу.
В режиме "Генерация" шаблон запускается с указанием количества требуемых роликов. Отличительной особенностью моего шаблона является то, что видео сразу не выгружаются в социальные сети. Дело в том, что CapCut AI Video Generator часто повторяет одну и ту же аудиодорожку, и она может быть уже распространена в сети. Чтобы решить эту проблему, я написал несколько скриптов на Python, которые автоматизируют процесс уникализации аудио.
Сначала скрипты удаляют сгенерированное аудио, затем выбирают случайный звуковой файл из заранее подготовленной папки с аудиодорожками. После этого происходит рандомная нарезка 20-секундного отрезка из выбранного аудио, который накладывается на сгенерированное видео. Это позволяет не только избежать повторов, но и сделать видео ещё более уникальным, что повышает шансы его успешного продвижения в соцсетях.
Такой подход позволяет гибко контролировать качество контента и поддерживать его оригинальность, сохраняя все преимущества автоматизации с помощью CapCut AI Video Generator.
В режиме "Чистим облако" шаблон выполняет полную очистку облачного хранилища CapCut, удаляя все загруженные видео, включая сгенерированные ролики и черновики. Это освобождает пространство для дальнейшей работы и позволяет продолжать процесс генерации без перебоев. Подобная очистка особенно важна, так как CapCut предоставляет ограниченные 5 ГБ хранилища.
Такая же процедура очистки выполняется и в режиме "Генерация, если CapCut AI Video Generator блокирует создание новых роликов из-за переполненного облака. Шаблон автоматически освобождает место, чтобы избежать сбоев и обеспечить непрерывный процесс создания контента.
3. Работа шаблона.
Шаблон стартует с проверки наличия Python и BAT файлов, которые используются для обработки аудио после генерации видео. Это было сделано, потому что в Python-скриптах необходимо указывать путь к папкам, а у каждого пользователя шаблона этот путь будет отличаться. Поэтому пришлось добавить такую функцию, чтобы автоматически учитывать эти различия и обеспечивать корректную работу. При первоначальном запуске, шаблон создаст необходимые файлы и в дальнейшем будет только проверять их наличие.
Затем происходит авторизация в аккаунте CapCut — либо с использованием сохранённого профиля, либо через ввод логина и пароля при первом запуске. После успешного входа, шаблон автоматически перенаправляет на страницу, где начинается загрузка исходных видеороликов в облако CapCut AI Video Generator, готовых для дальнейшей обработки.
Шаблон рандомно выбирает поочередно указанное в настройках количество видеороликов из облака, одновременно удаляя три стандартных шаблона, предлагаемых CapCut, которые нам не понадобятся. Хотя можно было бы загружать видео напрямую из директории проекта, этот процесс занимает больше времени. Выбор видео из облака значительно ускоряет работу и делает процесс генерации более эффективным.
После генерации видео шаблон сохраняет его в формате 1080p, обеспечивая высокое качество контента. Затем видео автоматически выгружается в папку "Trash" в директории Zennoposter, где хранится до дальнейшей обработки.
В начале статьи я уже упоминал, почему видео не выгружаются автоматически. Напомню, что аудиотреки, используемые в CapCut AI Video Generator, часто повторяются, и это может негативно сказаться на восприятии контента в соцсетях. Поэтому для повышения уникальности видео, шаблон продолжает его обработку с помощью Python-скриптов. Знание языка программирования не требуется, так как шаблон автоматически создаёт и настраивает скрипты, а также соответствующие BAT-файлы для их запуска.
Хотелось бы подчеркнуть ещё один важный момент. Аудиодорожки для видео скачиваются с ресурсов, доступных для публикации на YouTube без нарушения авторских прав. Тем не менее, для соблюдения всех требований, лучше указывать лицензионный код, который предоставляется при скачивании. Для удобства я заменяю название файла на этот код, а шаблон в конце процесса генерации и замены аудиодорожки присваивает точно такое же имя готовому видеофайлу. Это упрощает указание лицензионного кода в описании видео, что помогает избежать конфликтов с YouTube.
4. Заключение.
В заключение, хотелось бы отметить, что этот шаблон позволяет создавать действительно уникальные видеоролики с помощью CapCut AI Video Generator. Однако возможности этого инструмента значительно шире, и он продолжает активно развиваться. Это делает его перспективным решением для генерации креативного контента, которое со временем станет ещё более мощным и функциональным.
Кроме того, я продемонстрировал, как можно усовершенствовать рабочие процессы, используя другой язык программирования, и реализовал несколько интересных функций, которые значительно расширили возможности Zennoposter. Эти дополнения помогли автоматизировать обработку видео и сделать шаблон более гибким и эффективным в применении.
Вложения
-
484,1 КБ Просмотры: 369
Последнее редактирование:




Спасибо!