- Регистрация
- 04.10.2011
- Сообщения
- 1 056
- Благодарностей
- 720
- Баллы
- 113
Всем привет,
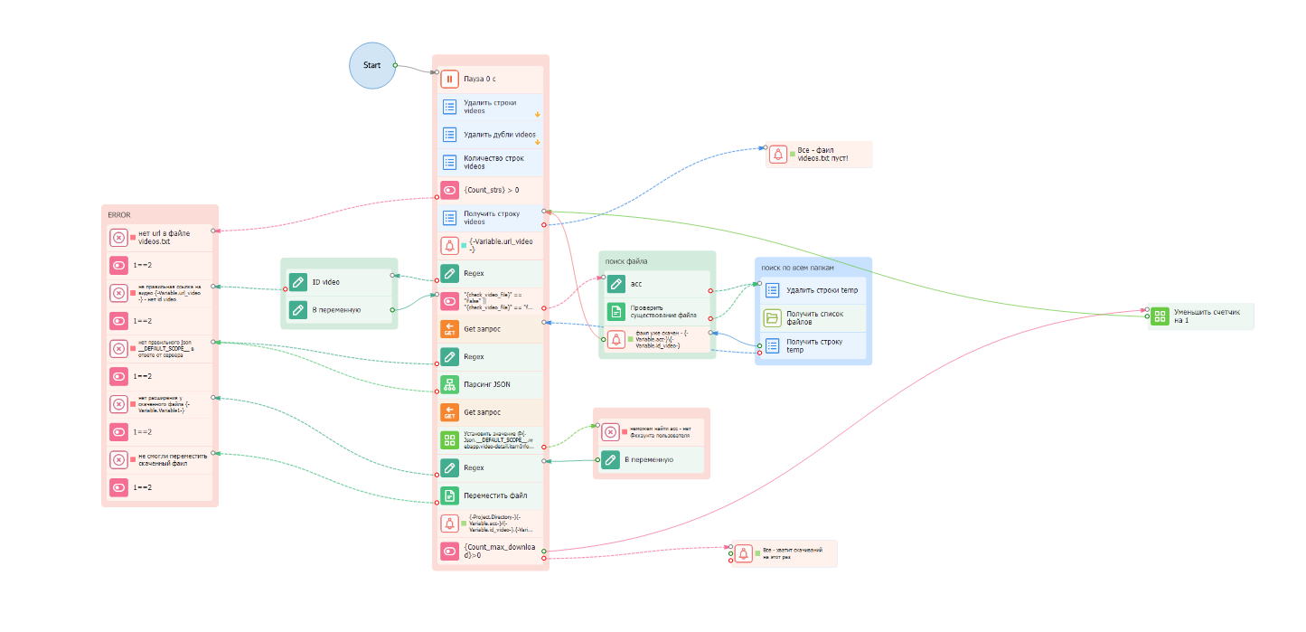
этот шаблон скачает видео из Tik-Tok без вотермарок .
Все что нужно это заполнить фаил videos.txt ссылками на видео вида: https://www.tiktok.com/@zamikaki/video/7336417320446856450,
или ID video: 7336417320446856450, каждое с новой строки.
В шаблоне есть настройки:
- Путь до файла с сылками
- Максимальное количество скачиваний за одно выполнениие - Будет полезно при использовании прокси
- Проверяет если уже такое видео на диске

Напомню, что если Вы скачали видео без водяного знака - это НЕ значит, что теперь Вы являетесь автором этого видео



- Номер конкурса шаблонов
- Двенадцатый конкурс шаблонов
Вложения
-
22,5 КБ Просмотры: 272
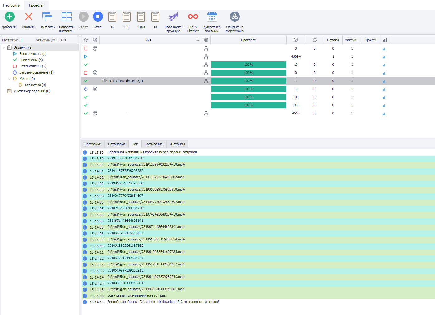
Для запуска проектов требуется программа ZennoPoster или ZennoDroid.
Это основное приложение, предназначенное для выполнения автоматизированных шаблонов действий (ботов).
Подробнее...
Для того чтобы запустить шаблон, откройте нужную программу. Нажмите кнопку «Добавить», и выберите файл проекта, который хотите запустить.
Подробнее о том, где и как выполняется проект.
Последнее редактирование модератором:




Шаблон отлично отрабатывает! Но мне кажется его можно немного допатчить чтоб он и таке ссылки жрал