- Регистрация
- 22.01.2019
- Сообщения
- 2 092
- Реакции
- 4 583
- Баллы
- 113
Full changelog 2.4.7.0
Added:
+ In the device generator used in the Generate Device action and C# API GenerateRandomLSPosedSettings/SetRandomLSPosedSettings, data has been added for correct generation of the kernel and baseband/radio modules.
+ The Get Device List action, when executed in ProjectMaker, now retrieves data about all occupied devices, including those used in projects currently running in ZennoDroid. Previously, ProjectMaker could not see threads executed in ZennoDroid.
+ A new option has been added to the Settings tab to select very low image capture quality. This helps reduce network load when running a large number of threads.
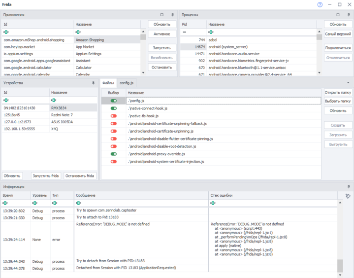
+ Frida has been updated to version 17.5.1.
Support was added for executing scripts after major breaking changes introduced in Frida 17, which initially made it impossible to run scripts in CLR.
+ Updated traffic interception setup instructions for Burp. See the new video tutorials on configuring traffic interception with Frida and Burp Suite.
+ The Frida Toolkit window has been redesigned.
It now supports selecting and applying multiple scripts simultaneously within the same app. The information window is split into columns, and filters for different event types have been added.
+ New shortcuts have been added on the main program page linking to the updated Wiki Help and Video Tutorials.
+ The ZennoDroid module has been updated to version 1.11.5.
Added spoofing for kernel version and baseband/radio version.
Improved mobile operator spoofing.
Enhanced hiding of enabled USB Debugging and Developer Mode.
+ Improved device name spoofing (marketing name).
+ Added Bluetooth name synchronization with the marketing device name.
+ Improved mobile operator country spoofing.
Fixed:
• Fixed an issue when sending characters in Native Input mode.
• Fixed a bug where the GPU Vendor field value disappeared in the GPU Settings action.
• Fixed an issue with sending and receiving files with superuser privileges.
• Fixed crashes/page closures in some apps when switching to an SMS sending page.
• Fixed an issue causing slow command execution when using many threads.
• Fixed an issue with proxy setup and application data saving on certain firmware versions.
How to report bugs?
Please report all bugs using our form, along with a detailed description and a reproduction script. This will allow us to quickly diagnose and fix the issue.
Последнее редактирование модератором: