- Регистрация
- 25.08.2011
- Сообщения
- 993
- Благодарностей
- 1 190
- Баллы
- 93
Всем привет.
Последнее время самое трендовое направление в программировании - это искусственный интеллект.
Нейросети, языковые модели, машинное обучение и всё такое прочее. Написание статей, создание картинок, генерация видео, программирование приложений - чего только нет.
Zennoposter просто нельзя оставить в стороне от всего этого.
Дай-ка, думаю приделаю к нему умный софт и победю всё и всех. Так я думал. Но не тут-то было.
Про ChatGPT, Gemini умные люди уже написали статьи и получили заслуженные призы, дай попробую что-то другое.
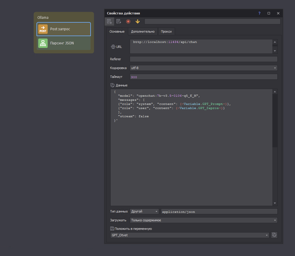
Сначала хотел просто приделать к нему новую модель Llama3.1 - генерировать статейки, наполнять телеграм каналы, делать рассылку.
Но Zennoposter твёрдый орешек, если с Python это всё делается за минуту, то здесь у меня ничего не вышло.
LlamaSharp.dll, OllamaSharp.dll - это что такое? Не, не видим, не знаем, хр€н вам, то есть нам, не буду запускать.
Microsoft.DL ? Accord.MachineLearning ? Ни за что!
Может хоть DuckDuckGoSearch? Чего захотел!
Слои, эпохи, перцептроны - What is it?
Ладно, попробуем импортозамещение - GigaChat от Сбера, перспективная модель.
GigachatAdapter.dll, GigachatAPI.dll, GigachatSDK.dll - не, не съедобно.
Тогда я всё понял, Zennoposter просто считает ниже себя весь подобный софт и полностью его игнорирует.
А также стало совершенно ясно, что Zennoposter 8 на базе ИИ уже давно создан, он сейчас полностью рулит компанией, отвечает на форуме, организует конкурсы и создаёт Zennoposter 9 с человеческими эмоциями.
А боссы Zennolab давно купили себе остров, кушают устриц с акульими плавниками и пьют Piña colada.
и ежемесячно получают чемоданчик.
Поэтому решил написать (псевдо)нейросеть, которая использует только встроенные DLL, и пробует предсказать курс крипты в этот же день через год,
используя данные за предыдущие года.
Что получилось - смотрите в видео.
В работе использовал статьи с Хабра, Stackoverflow., VC.
Шаблон прилагаю.
P.S. Скажут, что это не настоящая нейросеть, но чем богаты...
Прошу также учесть, что я не настоящий программёр, так, слегка продвинутый script kiddie, и все упомянутые инструменты кто-то умелый сможет легко запустить на любимом софте.
И поделиться с нами... Очень на это надеюсь.
Спасибо за внимание.
Последнее время самое трендовое направление в программировании - это искусственный интеллект.
Нейросети, языковые модели, машинное обучение и всё такое прочее. Написание статей, создание картинок, генерация видео, программирование приложений - чего только нет.
Zennoposter просто нельзя оставить в стороне от всего этого.
Дай-ка, думаю приделаю к нему умный софт и победю всё и всех. Так я думал. Но не тут-то было.
Про ChatGPT, Gemini умные люди уже написали статьи и получили заслуженные призы, дай попробую что-то другое.
Сначала хотел просто приделать к нему новую модель Llama3.1 - генерировать статейки, наполнять телеграм каналы, делать рассылку.
Но Zennoposter твёрдый орешек, если с Python это всё делается за минуту, то здесь у меня ничего не вышло.
LlamaSharp.dll, OllamaSharp.dll - это что такое? Не, не видим, не знаем, хр€н вам, то есть нам, не буду запускать.
Microsoft.DL ? Accord.MachineLearning ? Ни за что!
Может хоть DuckDuckGoSearch? Чего захотел!
Слои, эпохи, перцептроны - What is it?
Ладно, попробуем импортозамещение - GigaChat от Сбера, перспективная модель.
GigachatAdapter.dll, GigachatAPI.dll, GigachatSDK.dll - не, не съедобно.
Тогда я всё понял, Zennoposter просто считает ниже себя весь подобный софт и полностью его игнорирует.
А также стало совершенно ясно, что Zennoposter 8 на базе ИИ уже давно создан, он сейчас полностью рулит компанией, отвечает на форуме, организует конкурсы и создаёт Zennoposter 9 с человеческими эмоциями.
А боссы Zennolab давно купили себе остров, кушают устриц с акульими плавниками и пьют Piña colada.
и ежемесячно получают чемоданчик.
Поэтому решил написать (псевдо)нейросеть, которая использует только встроенные DLL, и пробует предсказать курс крипты в этот же день через год,
используя данные за предыдущие года.
Что получилось - смотрите в видео.
В работе использовал статьи с Хабра, Stackoverflow., VC.
Шаблон прилагаю.
P.S. Скажут, что это не настоящая нейросеть, но чем богаты...
Прошу также учесть, что я не настоящий программёр, так, слегка продвинутый script kiddie, и все упомянутые инструменты кто-то умелый сможет легко запустить на любимом софте.
И поделиться с нами... Очень на это надеюсь.
Спасибо за внимание.
Вложения
-
12,5 КБ Просмотры: 175
Последнее редактирование:




А так полностью согласен, ZP устарел на уровне движка и на библиотеках C# уже почти ничего не сделать...