- Регистрация
- 23.12.2014
- Сообщения
- 784
- Реакции
- 284
- Баллы
- 63
Вступление:
На SMS-сервисы стабильно тратил от 2 до 8 тысяч рублей в месяц. Однако Яндекс аккаунты через некоторое время все равно отваливаются.
Узнал и проверил, что Яндекс позволяет зарегистрировать на 1 симку 10 аккаунтов без проблем. Но при 11 откидывает (кидает на подтверждение личности и на повторную смс верификацию).
Поставил себе цель реализовать N количество надежных аккаунтов Яндекс с минимальными затратами.
Имея в мобильной ферме, чуть более активных 40 сим карт и вывод напрашивался сам собой.
Описание:
1) Симки
2) Смартфоны
3) Приложение "пересылка SMS"
4) Надежные почтовые аккаунты с паролями для приложений
5) 5-10 минут на установку и настройку "пересылка SMS"
Настройка:
Шаг 1
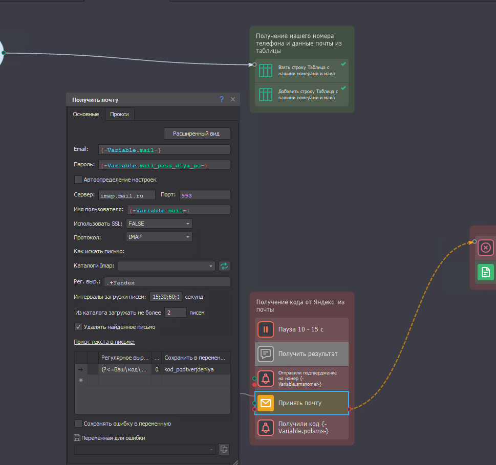
Подготавливаем табличку по типу номер телефона; логин почты; основной пароль почты; пароль для приложений для почты; название телефона.
Шаг 2
Скачиваем приложение
Шаг 3
Устанавливаем и выдаем все необходимые разрешения (обязательно прописываем почту и нажимаем галочку разрешить пересылку)
Шаг 4
Получаем смс из почты
Шаблон во вложении.
В теории приложение может отправлять уведомления в телеграмм.
Не составит труда адаптировать получение кода под любой сервис.
Небольшое дополнение
В отдельный файл будет записывать неудачные (недоставленные и неотправленные) для последующего анализа.
При необходимости можно реализовать получение SMS на базе Zennoposter.
На SMS-сервисы стабильно тратил от 2 до 8 тысяч рублей в месяц. Однако Яндекс аккаунты через некоторое время все равно отваливаются.
Узнал и проверил, что Яндекс позволяет зарегистрировать на 1 симку 10 аккаунтов без проблем. Но при 11 откидывает (кидает на подтверждение личности и на повторную смс верификацию).
Поставил себе цель реализовать N количество надежных аккаунтов Яндекс с минимальными затратами.
Имея в мобильной ферме, чуть более активных 40 сим карт и вывод напрашивался сам собой.
Описание:
1) Симки
2) Смартфоны
3) Приложение "пересылка SMS"
4) Надежные почтовые аккаунты с паролями для приложений
5) 5-10 минут на установку и настройку "пересылка SMS"
Настройка:
Шаг 1
Подготавливаем табличку по типу номер телефона; логин почты; основной пароль почты; пароль для приложений для почты; название телефона.
Шаг 2
Скачиваем приложение
Шаг 3
Устанавливаем и выдаем все необходимые разрешения (обязательно прописываем почту и нажимаем галочку разрешить пересылку)
Шаг 4
Получаем смс из почты
Шаблон во вложении.
В теории приложение может отправлять уведомления в телеграмм.
Не составит труда адаптировать получение кода под любой сервис.
Небольшое дополнение
В отдельный файл будет записывать неудачные (недоставленные и неотправленные) для последующего анализа.
При необходимости можно реализовать получение SMS на базе Zennoposter.
- Номер конкурса шаблонов
- Одиннадцатый конкурс шаблонов
Вложения
Последнее редактирование модератором:



