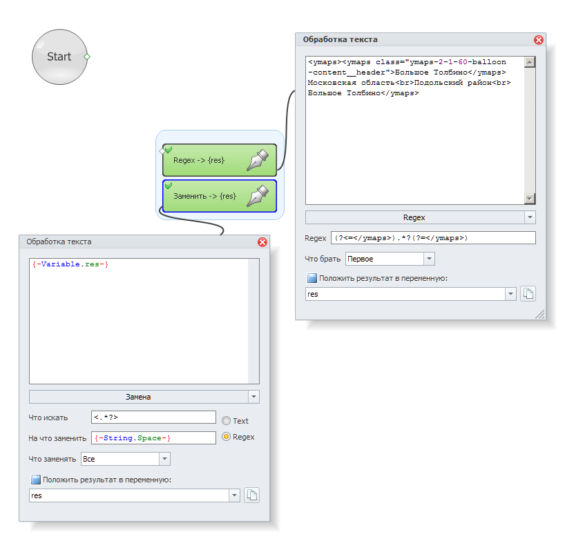
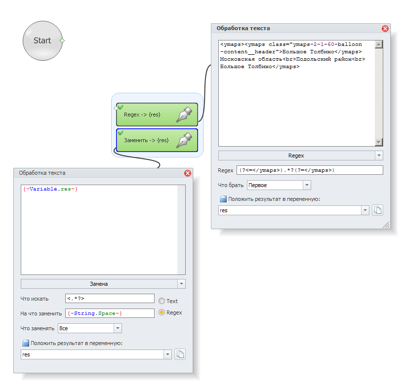
Помогите выражением взять адрес, он всегда будет разным включая область
<ymaps><ymaps class="ymaps-2-1-60-balloon-content__header">Большое Толбино</ymaps>Московская область<br>Подольский район<br>Большое Толбино</ymaps>
А убрать <br> Регулярным выражением можно? У меня на этом загвозка
вторым экшеном как раз они убираются..А убрать <br> Регулярным выражением можно? У меня на этом загвозка
Экшен не заметилвторым экшеном как раз они убираются..

Очень простой C# кодРебят, очень простой вопрос - как удалить дубли строк, и в некоторых строках удалить окончания и дописать сайт?
IZennoList list = project.Lists["List"]; // список проекта, в который класть результат
string input = project.Variables["html"].Value; // переменная проекта с кодом
lock (SyncObjects.ListSyncer) {
list.AddRange(Regex.Matches(input, @"/used/.*?(?="")")
.Cast<Match>()
.Where(m => m.Success)
.Select(m => "www.site.com" + m.Value
.Replace("#loan=72", "")
.Trim())
.Distinct());
}
<?php
}
?>
<div id="primary" class="content-area">
<main id="main" class="site-main">
<?php
while ( have_posts() ) : the_post();
get_template_part( 'template-parts/content', get_post_type() );
dream_post_navigation();
// If comments are open or we have at least one comment, load up the comment template.
if ( comments_open() || get_comments_number() ) :
comments_template();
endif;
endwhile; // End of the loop.
?>
</main><!-- #main -->
</div><!-- #primary -->
<?php
if ($blog_layout == 'right_sidebar') {
?>
В лёгкую нашёл и удалил, вот:Не поможете?
Есть такой код:
Нужно найти и удалить:
<?php
}
?>
<div id="primary" class="content-area">
<main id="main" class="site-main">
<?php
while ( have_posts() ) : the_post();
get_template_part( 'template-parts/content', get_post_type() );
endwhile; // End of the loop.
?>
</main><!-- #main -->
</div><!-- #primary -->
<?php
if ($blog_layout == 'right_sidebar') {
?>

регулярка прокатит только на однотипных записях. Если домен будет 3го уровня, если будут сабдомены и т.д., алгоритм вычисления будет куда сложнееТОварищи подскажите регулярку чтоб получить из url только домен
Например есть несколько вариант
https://toster.ru/
https://www.toster.ru/
toster.ru
нужна регулярка чтоб получить только "toster"
(?<=https?://(www\.)?)\w+(-\w+)*(?=\.\w+/)
Неа не катит для доменов без httpsрегулярка прокатит только на однотипных записях. Если домен будет 3го уровня, если будут сабдомены и т.д., алгоритм вычисления будет куда сложнее
в общем на твоих записях прокатит это
Код:(?<=https?://(www\.)?)\w+(-\w+)*(?=\.\w+/)
Неа не катит для доменов без https
(?m)(?<=^(https?://)?(www\.)?)\w+(-\w+)*(?=\.\w+/?$)
Спасибо!))А для таких доменов возможно?Код:(?m)(?<=^(https?://)?(www\.)?)\w+(-\w+)*(?=\.\w+/?$)
делаешь предварительную проверку адреса на наличие //, www и точек в адресе (и поддоменов, если нужно, или доменных зон и наличие / в конце) и делаешь switch по которому задаешь значение для регулярки конкретного варианта. Тогда отработает любые варианты, включая кирилицу. Ненужные символы например www. можно заменить на пустотуНеа не катит для доменов без https
для таких доменов, чтобы всё работало 100% нужно собрать все возможные домены 2го уровняСпасибо!))А для таких доменов возможно?
http://www.360websolutions.co.uk/
можно в процессе собирать все адреса, а потом составить справочник по поддоменамдля таких доменов, чтобы всё работало 100% нужно собрать все возможные домены 2го уровня
конечно можно, но это всё равно подразумевает ручной анализ, опять же, это не регулярка. Вообще можно заведомо считать, что если домен по длине меньше 3-4х символов, то он нам не подходит и смотреть надо на уровень выше, но это тоже не 100% результат будетможно в процессе собирать все адреса, а потом составить справочник по поддоменам
(?<=(^|\n)(http(s|)\:\/\/|)+(www\.|)+)(?!w+\.)[\d\w\-]+?(?=(\.\w+)+(\/|)\n)ТОварищи подскажите регулярку чтоб получить из url только домен
Например есть несколько вариант
https://toster.ru/
https://www.toster.ru/
toster.ru
нужна регулярка чтоб получить только "toster"
экшн обработки текста --- Escape строкиа как наоборот сделать из
http://www.ted.ee/confirm.html?x=a62e&sq=OOI&u=O&y=8
получить
http://www\.ted\.com/confirm\.html\?x=a62e&sq=OOI&u=O&y=8 ?
Год выпуска:
2018
Жанр:
драма, спорт
Страна:
Россия
Продолжительность:
139 мин.
Премьера (мир):
20 апреля 2018
Премьера (РФ):
19 апреля 2018
Режиссер:
Данила Козловский
В ролях:
Андрей Смоляков, Данила Козловский, Александр Ильин мл., Игорь Гордин, Виктор Вержбицкий, Владимир Ильин, Павел Ворожцов, Ирина Горбачева, Ольга Зуева, Мария Лобанова
Автор сценария:
Данила Козловский, Андрей Золотарев, Сергей Четверухин
Продюсер:
Данила Козловский, Леонид Верещагин, Петр Ануров
Оператор:
Федор Лясс
Художник:
Варя Авдюшко, Сергей Агин
а нормальный это какой?Помогите, взял кусок кода, удалил все теги в итоге получилось в переменной такое
Как это привести в нормальный вид?Код:Год выпуска: 2018 Жанр: драма, спорт Страна: Россия Продолжительность: 139 мин. Премьера (мир): 20 апреля 2018 Премьера (РФ): 19 апреля 2018 Режиссер: Данила Козловский В ролях: Андрей Смоляков, Данила Козловский, Александр Ильин мл., Игорь Гордин, Виктор Вержбицкий, Владимир Ильин, Павел Ворожцов, Ирина Горбачева, Ольга Зуева, Мария Лобанова Автор сценария: Данила Козловский, Андрей Золотарев, Сергей Четверухин Продюсер: Данила Козловский, Леонид Верещагин, Петр Ануров Оператор: Федор Лясс Художник: Варя Авдюшко, Сергей Агин
а нормальный это какой?
Год выпуска:
2018
Жанр:
драма, спорт
Страна:
Россия
Продолжительность:
139 мин.
Премьера (мир):
20 апреля 2018
Премьера (РФ):
19 апреля 2018
Режиссер:
Данила Козловский
В ролях:
Андрей Смоляков, Данила Козловский, Александр Ильин мл., Игорь Гордин, Виктор Вержбицкий, Владимир Ильин, Павел Ворожцов, Ирина Горбачева, Ольга Зуева, Мария Лобанова
Автор сценария:
Данила Козловский, Андрей Золотарев, Сергей Четверухин
Продюсер:
Данила Козловский, Леонид Верещагин, Петр Ануров
Оператор:
Федор Лясс
Художник:
Варя Авдюшко, Сергей Агин
Trim не убирает лишнее внутри, а только сначала и вконце



